Projeto

Geral

Perfil

Ações

Processo #152600

Aberta

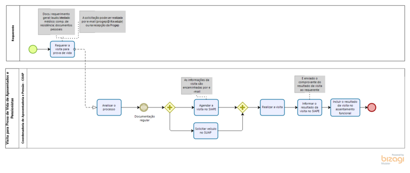
Visita para Prova de Vida de Aposentados e Pensionistas

Adicionado por Erica Gomes Bezerra aproximadamente 2 anos atrás. Atualizado mais de 1 ano atrás.

Situação:
Novo
Prioridade:
Média
Atribuído para:
Categoria:
Pessoas: Remuneração e incentivos
% Terminado:

100%

Macroprocesso:
8. Gestão de Pessoas
Etapa do mapeamento:
4. MELHORIA
Base de conhecimento:
Não se aplica

Descrição

Realizar o recadastramento anual para evitar suspensão do pagamento.


Arquivos

Diagrama de Escopo - Visita para Prova de Vida de Aposentados e Pensionistas.jpg (472 KB) Diagrama de Escopo - Visita para Prova de Vida de Aposentados e Pensionistas.jpg Diagrama de Escopo - Visita para Prova de Vida de Aposentados e Pensionistas Erica Gomes Bezerra, 12/03/2024 10:24 h
Fluxograma - Visita para Prova de Vida de Aposentados e Pensionistas.png (41 KB) Fluxograma - Visita para Prova de Vida de Aposentados e Pensionistas.png Fluxograma - Visita para Prova de Vida de Aposentados e Pensionistas Erica Gomes Bezerra, 04/04/2024 13:44 h
Ações #1

Atualizado por Erica Gomes Bezerraaproximadamente 2 anos

  • Arquivo excluído (Fluxograma - Visita para Prova de Vida de Aposentados e Pensionistas.png)
Ações #3

Atualizado por Erica Gomes Bezerramais de 1 ano

  • Base de conhecimento ajustado para Não se aplica
  • % Terminado alterado de 0 para 100
Ações

Exportar para Atom PDF